宜信同城网交流论坛

 找回密码
 立即注册
开启左侧

如何直接绕过TPM2.0升级Win11?免工具绕过TPM2.0升级Win11方法

[复制链接]
发表于 2023-2-10 06:40:29 | 显示全部楼层 |阅读模式 来自 LAN

  Win11系统是现在非常火热的操作系统,微软发布了第一个Win11预览版,但是Win11安装有一定的要求,那么,我们如何直接绕过TPM2.0升级Win11呢?下面小编就为大家带来详细的操作方法 ,快来看看吧!

  免工具直接绕过TPM2.0升级Win11方法

  1、不管支不支持TPM2.0,都直接升级win11;

  如果其他条件都满足,只是不满足TPM2.0,则会停在下面这个页面上;

  2、在这个界面上,同时按下Shift+F10,调出命令行,输入regedit回车,即打开注册表;

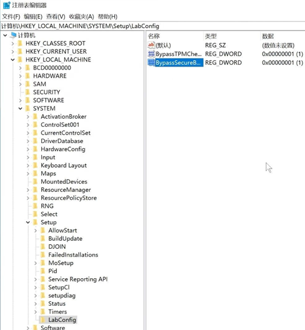
  3、找到HKEY_LOCAL_MACHINESYSTEMSetup,先此处创建一个LabConfig项;

  4、在LabConfig项里创建2个DWORD值;

  一个是BypassTPMCheck,数值为00000001(7个0)

  一个是BypassSecureBootCheck,数值为00000001(7个0),

  第5步:关闭注册表后,系统就会继续安装了。

  小编亲自装机,实测了,此方法可以安装。

宜信网交流论坛 - 版权声明 1、在发表言论时,请遵守当地法律法规。主题所有言论纯属个人意见,与本站立场无关。
2、本站所有主题由作者发表,作者享有帖子相关版权,其他单位或个人使用、转载或引用本文时必须征得作者同意并注明来源于宜信网
3、如本帖侵犯到任何版权问题,请立即告知本站,本站将及时予与删除并致以最深的歉意。
4、帖子不遵守当地法律法规、广告、人身攻击等情况时,宜信网管理人员有权不事先通知发贴者而删除本文。
您需要登录后才可以回帖 登录 | 立即注册

本版积分规则

QQ|Archiver|手机版|小黑屋|宜信同城网交流论坛 ( 闽ICP备19021048号 )|站点地图

GMT+8, 2026-3-31 01:26 , Processed in 0.333490 second(s), 14 queries , Redis On.

Powered by Discuz! X3.4

Copyright © 2001-2020, Tencent Cloud.

快速回复 返回顶部 返回列表